Address
304 North Cardinal St.
Dorchester Center, MA 02124
Work Hours
Monday to Friday: 7AM - 7PM
Weekend: 10AM - 5PM
ProSat Networks Starlink Installers, WiFi & IT Network Solutions!
Give us a call 1-844-799-0258
Free Starlink Installation Consults
Speak with a Wireless Networking & LEO Satellite Internet Specialist 1-844-799-0258



Starlink for Businesses and Residential Homes. Professional Starlink installation & business system integrators in USA & North America.
EXPLORE MORE


Wireless Network Design by certified IT network engineers. WiFi Heat mapping & spectrum analysis tools for high-performance WiFi networks.
EXPLORE MORE


Starlink internet for RV parks & RV resorts. Starlink installation and WiFi network solutions for RV parks.
EXPLORE MORE


Ensure smooth communication, flight planning, and operational efficiency with high-speed Starlink internet in your airplane hangar.
EXPLORE MORE


A flexible, enterprise-grade connectivity solution that lets organizations purchase a single pool of high-priority data and share it across multiple Starlink terminals.
EXPLORE MORE


Starlink coupled with Rajant kinetic mesh networks for surface and subterranean mining operations in USA & North America.
EXPLORE MORE


Enhance guest satisfaction with professional installed Starlink WIFI internet tailored for hotels, lodging facilities and motels.
EXPLORE MORE


Give your boaters and staff fast, reliable internet access with professionally installed Starlink systems for marinas, dock facilities, and yacht clubs.
EXPLORE MORE


Upgrade your campground’s amenities and guest experience with fast and reliable Starlink WIFI internet that keeps campers coming back year after year.
EXPLORE MORE


Upgrade your hospital or clinic’s connectivity with high-speed and reliable Starlink internet whether in urban, sububan and rural healthcare settings.
EXPLORE MORE


Whether you're hosting an outdoor festival, corporate retreat, wedding or trade show, our team setups both indoor or outdoor temporary Starlink WIFI setup.
EXPLORE MORE


Whether building in a remote area, managing multiple projects, or operating temporary site offices, we provide professional Starlink installation at any job sites.
EXPLORE MORE


Guest Internet System provides STAR kits that convert an existing ISP connection into a fully managed guest WiFi system that can generate revenues.
EXPLORE MORE


With professional Starlink installation for resorts, the guest enjoys high-speed and reliable WIFI connections throughout the resort's amenities.
EXPLORE MORE


Hard-wired/cabled & Wireless Intenet Community solutions for residential & commercial buildings and community that shares the same Starlink dish(es).
EXPLORE MORE


Low-voltage data cabling, structured cabling, fiber optic cabling, network cable testing for seamless uninterrupted connectivity at your locations.
EXPLORE MORE


We provide expert security camera solutions for homes, businesses, and marine vessels, ensuring professional setup, strategic camera placement, and remote monitoring integration.
EXPLORE MORE


High-speed and reliable Starlink internet that supports real-time inventory tracking, order processing, and communication across your supply chain.
EXPLORE MORE


Transform your farming operations and productivity with reliable and high-speed Starlink internet.
EXPLORE MORE
Starlink business installation
Starlink installation services
Starlink business installation RV resort hotel
Wireless WiFi network design with Starlink ISP
IT network installation
WiFi networks for RV parks
RV Park WiFi Networks
Wireless Network Expansion RV Park
Starlink installation for business
Starlink maritime installation for yachts
Starlink Business Installation USA
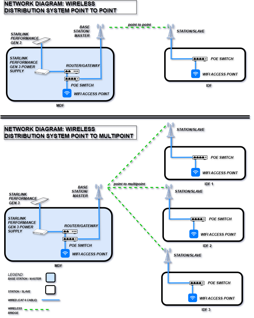
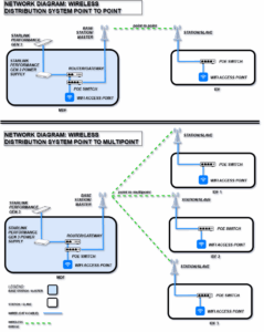
WiFi Wireless Network Distribution Diagram
Starlink installation for business
ProSat Networks mining wifi network solutions
Starlink with Solar Power
Cat6 data cabling & Cat6 cable testing
IT network design powered by Starlink internet
IT network installation
Starlink business installation
Starlink installation for business
Custom long wall mount Starlink business installation
Point-to-point wireless networking, wireless bridge
IT Network Design with P2MP/P2P wireless expansion
Point-to-point wireless networking, wireless master bridge
Starlink Long Pole-Post Mount Installed
Gen3 Performance vs Gen2 FHP dishes side by side
Starlink Performance Gen3 business maritime installation
Cat6 data cable testing services
Starlink business installation company
IT network design sample
Starlink installation construction trailer
Starlink installation for commercial businesses
Starlink maritime installation for yachts
Starlink rooftop installation for business
Starlink Performance Gen3
Starlink Performance Gen3 dish cable port
Starlink Performance Gen3 dish cable connector
Gen3 Performance Power Supply
IT network MDF & cat6 cabling installation showing backboard's fireproofed stamp
Starlink installation for commercial businesses
Starlink for RV Parks
Outdoor Wireless WiFi Networks
RV Park Starlink with WiFi WAP Extender
Starlink Internet Speed Test post-install on 7/3/25, 50mbps upload, blazing fast internet!
Standard dish with Long extended wall mount
IT network MDF installation
Starlink business installation
Starlink installation airplane hangars
Starlink installation for business warehouses
Starlink to pivot mount to SataMount
Outdoor Starlink cable path
Starlink installation Advanced Speed Test in Starlink App
Starlink Performance Gen2 installation at a baseball park
Starlink installation outdoor park Performance (Gen2)
Starlink business installation to MDF
Performance Gen2 Power Supply at MDF
Starlink Speed Test Starlink App
Starlink airport installation services
Cat5 Cat6 & Fiber Optic data cable testing
Starlink installation for business
Starlink business installation services
Cat6 data cable testing
Starlink Performance Gen2 business installation
Starlink Business Installation
Starlink business installation Gen3 Router & Performance Power Supply to MDF
Starlink to MDF switch
Starlink Performance Gen2 installation
Starlink business installers
Starlink installation commercial business non-penetrating rooftop mount
Starlink Enterprise Performance power supply cable to the LAN switch
Metal roof mounts for Starlink
Starlink installation with cable trenching
Starlink Installation long pole to Standard Pipe Adapter
Starlink Performance Gen2 installation
Starlink home office installation
Starlink installation metal roof
Starlink installation metal rooftop
Starlink rooftop installation
Starlink business installation Performance Gen2
Starlink (Flat High) Performance rooftop business installation
Starlink business installation in Texas
Starlink business Enterprise Power Supply installed
Beale AFB Air Show Event, 1st Starlink Enterprise temp setup
ProSat Networks for business Starlink installers
Running the Starlink Enterprise Cable
Starlink business Installation Gen2 Performance Power Supply
Starlink for Outdoor Events - Air Shows
Starlink Alignment Test Beale AFB Air Show 2025
Starlink speed test Beale AFB Air Show 2025
Starlink for Large Events, Beale AFB Air Show 2025 setup
ProSat Networks at Beale AFB Air Show 2025
MDF onboard a yacht with Starlink Gen2 router
P2MP (point-to-multi-point) wireless networking
Starlink long pole mount with tripod reinforced installation
Starlink installation for business
Starlink installation for business
End-to-end IT Network SOLUTIONS
Enterprise Starlink Solutions Experts
Certified Expertise and Experienced IT Professionals
ProSat Networks at Beale Air and Space Expo 2025
To Help Connect LEO Satellite Broadband Internet to the People of Planet Earth
by offering Best-in-Class Professional Starlink Business Installation & IT Network Supporty Services that meet or surpass customer expectations every time.
LEO Satellite Broadband Internet for Earthlings
